I - 1999

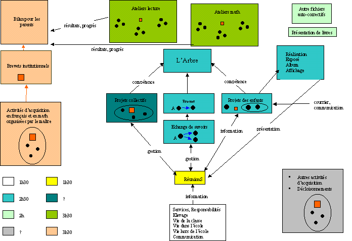
Les nombreux moments "ateliers" (lecture, écrits, math) ont l'objectif de mettre les enfants en autonomie, de leur faire confiance. Ils se répartissent dans 3 pièces différentes dont la classe + le couloir. Créer le dispositif pour leur permettre de ne plus être sous le regard du maître !
Au début, c'était bruyant et un peu la galère. A la fin (vacances de février), les moments "ateliers" étaient les plus calmes. L'évolution a été progressive.
2) Les réunions
La réunion du matin (les enfants entre eux), le quoi de neuf (idem, mais c'est moi l'animateur) et le conseil en début de semaine sont des moments qui ont pour objectif de donner la parole et du pouvoir aux enfants. Même remarque que pour les ateliers, notamment pour la réunion du matin à laquelle je ne fais pas partie. Bruyante au début de l'année donc et calme voire très calme vers les vacances de février ; les enfants ont appris à s'écouter et ça été aussi progressif. En Janvier et Février, je pouvais m'absenter assez longtemps ; et ça tombait bien car j'allais souvent dans une autre pièce aider le responsable Marelle à utiliser le logiciel de messagerie (Marelle).
3°) Les projets personnels et les échanges de savoirs
Le vendredi matin après la récréation, un moment était consacré aux projets personnels et aux échanges de savoir. Ce moment, même régulé par le temps, a mis du temps pour se mettre en place car certains enfants avaient besoin au début d'être assisté dans leur action ("Que dois-je faire ?" "Ou dois-je aller ?"). Il est vrai que c'était le moment le plus libre, le moins structuré (mais voulu ainsi). Toutefois, en s'auto-structurant petit à petit, ce moment a été de plus en plus apprécié par l'ensemble des enfants qui prenaient de plus en plus d'initiative dans leur déplacement et dans leur action.
Le TEMPS a ici permis de réguler ce fonctionnement basé principalement sur les moments "ateliers".
A la fin de cette période, les enfants ont énormément gagné en autonomie et en responsabilité (2 des 3 valeurs affichées sur ma porte, la troisième étant la coopération ; tiens, je te joins le document au passage affiché sur ma porte de classe "TOUS CAPABLES")
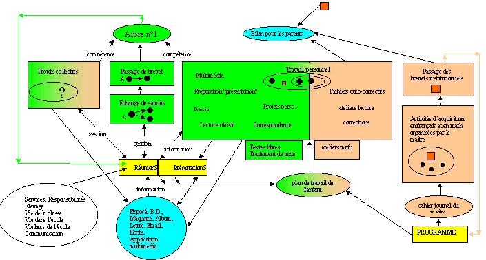
L'arbre N°1 rassemble les compétences déposées par chaque enfant.
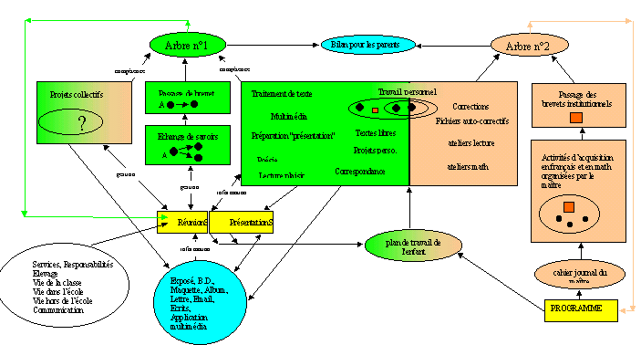
L'arbre n°2 rassemble les compétences déposées par le maître (tous les enfants ont été évalués sur chacune de ces compétences)
Partie verte : ce qui aliment ces temps, ce sont les enfants.
Partie orangée : ce qui alimente ces temps, c'est le maître.
Les parties rectangulaires colorées sont des moments définis.
Les parties ovales colorées, sont les outils.

Introduction du plan de travail, des moments "Travail personnels" et des moments "Présentations"
Introduction du plan de travail, outil en lien aves les moments "Travail personnels" incluant plusieurs activités. Le temps est ainsi rendu fluctuant puisque chacune des activités faisant parti du Travail Personnel (définis par les enfants et surtout par moi) n'est plus régulée par le temps. Seul le moment regroupant l'ensemble de ces activités est régulé par le temps.
Nous (les enfants et moi) avons senti le besoin d'introduire des moments de présentation, car il nous manquait toujours du temps pour la présentations des écrits en cours, des écrits terminés et des projets.
Nous en avons profité pour fonctionner différemment avec les poésies, et nous avons donc introduit des présentations de poésie. Jusqu'en février, on empiétait sur les réunions et les ateliers pour présenter ; c'était trop court et ça dérangeait !!
Augmentation du nombre d'activités dans le "Travail personnel". Ajout des activités ateliers écrits (textes libres et traitement de texte notamment), des ateliers math (problèmes, numération, calcul mental, géométrie) dans le Travail personnel.
